SPEC Seal of Reviewal SPECjAppServer2002 Result
Copyright © 2002 Standard Performance Evaluation Corporation
HP Integrity Superdome / BEA WebLogic Server 8.1 SP1 on HP-UX 11i v2
4,496.28 TOPS@MultipleNode
652.00
US$/TOPS@MultipleNode
Submitter:
HP
SPEC license # 3 Test date:
Oct-2003
EJB Container Avail: Jan-2004
EJB Container JVM Avail: Oct-2003
Software
EJB Container
Supplier Domain Container
Emulator Container
Database
JDBC
Other Software
Hardware
J2EE Application Server
J2EE Application Server 2
Database Server
Master Load Driver
Satellite 1
Satellite 2 and 3 Load Drivers
Benchmark
Modifications
Configuration
Other Info
General Notes
Links
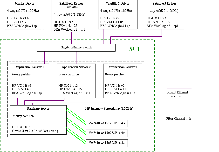
System Configuration Diagram

Full Disclosure Archive


Benchmark Settings
Orders Injection Rate: 2600 Ramp Up Time: 600 seconds
# of Order Agents: 17 Ramp Down Time: 300 seconds
# of Manufacturing Agents: 17 Steady State Time: 1800 seconds
DB Load Injection Rate: 2600 Trigger Time: 1820 seconds
Total System Cost: US$2,931,546

Detailed Results
Order Transaction Mix Count Tx. Mix
New Order 2,343,022 49.99%
Change Order 938,933 20.03%
Order Status 937,050 19.99%
Customer Status 467,664 9.98%
Total # Order Transactions 4,686,669
Total # Manufacturing Transactions 3,406,642
Response Times Average Maximum 90th% Reqd
New Order 0.23 6.58 0.70 2.00
Change Order 0.14 2.20 0.50 2.00
Order Status 0.06 1.50 0.30 2.00
Customer Status 0.07 1.52 0.30 2.00
Manufacturing 1.66 7.79 2.50 5.00
Reproducibility Run (TOPS) 4,497.02

EJB Container
Name: WebLogic Server 8.1 SP1 Advantage Edition JVM Name: Java(TM) 2 Runtime Environment, Standard Edition build 1.4.1.05 - Java HotSpot(TM) Server - 32-bit
Vendor: BEA Systems, Inc. JVM Vendor: HP
Available: Jan-2004 Available: Oct-2003
Instances: 10
Passed CTS: Apr-2003
Protocol: RMI/T3
Tuning Information
WebLogic options:
-Dweblogic.management.discover=false -Dweblogic.SocketReaders=1
JVM Tuning Information
Java options:
-Xmx2400m -Xms2400m -Xmn768m -Xoptgc -XX:+ForceMmapReserved -XX:PermSize=64m
-XX:SurvivorRatio=20 -XX:-UseHighResolutionTimer
-XX:SchedulerPriorityRange=SCHED_RTPRIO -XX:-StackTraceInThrowable


Supplier Domain Container
Name: WebLogic Server 8.1 SP1 Advantage Edition JVM Name: Java(TM) 2 Runtime Environment, Standard Edition build 1.4.1.05 - Java HotSpot(TM) Server - 32-bit
Vendor: BEA Systems, Inc. JVM Vendor: HP
Available: Jan-2004 Available: Oct-2003
Tuning Information
WebLogic options:
-Dweblogic.management.discover=false -Dweblogic.SocketReaders=1
JVM Tuning Information
Java options:
-Xmx2400m -Xms2400m -Xmn768m -Xoptgc -XX:+ForceMmapReserved -XX:PermSize=64m
-XX:SurvivorRatio=20 -XX:-UseHighResolutionTimer
-XX:SchedulerPriorityRange=SCHED_RTPRIO -XX:-StackTraceInThrowable


Emulator Container
Name: WebLogic Server 8.1 SP1 Advantage Edition JVM Name: Java(TM) 2 Runtime Environment, Standard Edition build 1.4.1.05 - Java HotSpot(TM) Server - 32-bit
Vendor: BEA Systems, Inc. JVM Vendor: HP
Available: Jan-2004 Available: Oct-2003
Tuning Information
WebLogic options : -Dweblogic.management.discover=false -Dweblogic.SocketMuxers=1
JVM Tuning Information
Java Options : -Xms512m -Xmx=512m -Xmn=384m -XX:+ForceMmapReserved
-XX:SchedulePriorityRange=SCHED_RTPRIO

Database
Name: Oracle9i Database Release 2, Enterprise Edition v9.2.0.4 with Partitioning Option
Vendor: Oracle Corporation
Available: Oct-2003
Tuning Information
in initspec.ora:

db_name=spec
control_files = /oradata/spec/cntrlspec
compatible=9.0.0.0.0
cursor_space_for_time = TRUE
db_block_buffers = 6000000
db_file_multiblock_read_count = 128
db_files = 256
dml_locks = 10000
enqueue_resources = 24000
log_buffer = 1179648
log_checkpoint_interval = 2147483647
log_parallelism	= 3
_log_io_size = 64
processes = 1250
open_cursors = 10000
shared_pool_size = 200000000
sessions = 1250
transactions = 1250
sort_area_size = 67108864
parallel_max_servers = 100
hpux_sched_noage = 180
transactions_per_rollback_segment = 1
timed_statistics	= false
db_block_checksum	= false
statistics_level	= basic
rollback_segments = ( rbs_0 ... rbs_259 )

JDBC
Name: BEA WebLogic Type 4 JDBC Driver for Oracle
Vendor: BEA Systems, Inc
Available: Jan-2004
Tuning Information
Driver name = weblogic.jdbc.oracle.OracleDriver
config.xml : BatchPerformanceWorkaround=true
config.xml : Statement Cache Size = 300

Other Software
Name:
Vendor:
Available:
Tuning Information


J2EE Application Server (1 system)
Hardware Vendor: HP OS Vendor: HP
Model Name: HP Integrity Superdome OS Name: HP-UX 11i version 2
Processor: Itanium 2 Filesystem: JFS
MHz: 1500 Disks: 3 x 36Gb U320 SCSI
# of CPUs: 4 cores, 4 chips, 1 core/chip Network Interface: (2) 1000BaseT Ethernet LAN Adapter
Memory (MB): 16384 Other Hardware:
L1 Cache: 16KB(I)+16KB(D) # of Systems: 1
L2 Cache: 256KB H/W Available: Oct-2003
Other Cache: 6MB OS Available: Sep-2003
Notes / Tuning Information
Cell local memory was enabled.
HP-UX Processor Sets was used.
2 x 2-CPU processor sets were created.
Three WebLogic instances were run on this machine.
- pset 0 : the supplier domain and one EJB container instance.
- pset 1 : the remaining EJB container instance.

Kernel parameter changes :

max_thread_proc = 16384
nkthread = 65535

The JVM was chatr'd to 1GB page size.

Applied WebLogic patches for CR101427, CR122038, CR126842.

J2EE Application Server 2 (2 systems)
Hardware Vendor: HP OS Vendor: HP
Model Name: HP Integrity Superdome OS Name: HP-UX 11i version 2
Processor: Intel Itanium 2 Filesystem: JFS
MHz: 1500 Disks: 3 x 36Gb U320 SCSI
# of CPUs: 8 cores, 8 chips, 1 core/chip Network Interface: (2) 1000BaseT Ethernet LAN Adapter
Memory (MB): 32768 Other Hardware:
L1 Cache: 16KB(I)+16KB(D) # of Systems: 2
L2 Cache: 256KB H/W Available: Oct-2003
Other Cache: 6MB OS Available: Sep-2003
Notes / Tuning Information
Cell local memory was enabled.
HP-UX Processor Sets was used.
4 x 2-CPU processor sets were created.
Four WebLogic EJB container instances were run on each machine, one per processor set.

Kernel parameter changes :

max_thread_proc = 16384
nkthread = 65535

The JVM was chatr'd to 1GB page size.

Applied WebLogic patches for CR101427, CR122038, CR126842.

Database Server (1 system)
Hardware Vendor: HP OS Vendor: HP
Model Name: HP Integrity Superdome OS Name: HP-UX 11i version 2
Processor: Intel Itanium 2 Filesystem: JFS
MHz: 1500 Disks: 3 x 36Gb U320 SCSI
# of CPUs: 28 cores, 28 chips, 1 core/chip Network Interface: (3) 1000BaseT Ethernet LAN Adapter
Memory (MB): 114688 Other Hardware: (6) 2Gb Single Port Fiber Channel Adapter - (3) VA7410 Disk arrays
L1 Cache: 16KB(I)+16KB(D) # of Systems: 1
L2 Cache: 256KB H/W Available: Oct-2003
Other Cache: 6MB OS Available: Sep-2003
Notes / Tuning Information
Cell local memory was enabled.
HP-UX Processor Sets was used.
The log writer process was assigned to a one CPU processor set


Kernel Parameters Changes :
ksi_alloc_max = 32768
max_async_ports = 500
maxdsiz = 1073741824
maxdsiz_64bit = 2147483648
maxssiz = 134217728
maxssiz_64bit = 1073741824
maxuprc = 4091
msgmap = 8192
msgmni = 4096
msgseg = 16384
msgtql = 8195
nfile = 63488
nflocks = 4096
ninode = 34816
nkthread = 7184
nproc = 4096
semmni = 8192
semmns = 16384
semmnu = 4092
semvmx = 32768
shmmax = 34359738368
shmmni = 512
shmseg = 32
vps_ceiling = 64


Master Load Driver (1 system)
Hardware Vendor: HP OS Vendor: HP
Model Name: HP rx5670 OS Name: HP-UX 11i version 1.6
Processor: Intel Itanium 2 Filesystem: JFS
MHz: 1500 Disks: 4 x 36GB 10K RPM
# of CPUs: 4 cores, 4 chips, 1 core/chip Network Interface: (1) 100/1000 BaseT Ethernet LAN Adapter
Memory (MB): 20480 Other Hardware: (1) 10/100/1000 BaseT Ethernet LAN Adapter
L1 Cache: 16KB(I)+16KB(D) # of Systems: 1
L2 Cache: 256KB H/W Available: Jul-2003
Other Cache: 6MB OS Available: Jul-2002
Notes / Tuning Information

Kernel parameter changes :

max_thread_proc = 16384
nkthread = 65535

HP Java(TM) 2 Runtime Environment,
Standard Edition build 1.4.2 - Java HotSpot(TM) Server - 64-bit

The JVM was chatr'd to 64MB page size.

Options:
-d64 -Dorg.omg.CORBA.ORBInitialHost=spec11
-Djava.naming.factory.initial="weblogic.jndi.WLInitialContextFactory
-Djava.naming.provider.url=t3://sut:7001 -Xmx2300m -Xms2300m -Xmn400m -XX:+DisableExplicitGC
-XX:+ForceMmapReserved -XX:-UseBoundThreads -XX:-NoHandoff

For runtime details, see config/d1 in the FDA

Satellite 1 (1 system)
Hardware Vendor: HP OS Vendor: HP
Model Name: HP rx5670 OS Name: HP-UX 11i version 2
Processor: Intel Itanium 2 Filesystem: JFS
MHz: 1300 Disks: 2 x 73GB 15KRPM
# of CPUs: 4 cores, 4 chips, 1 core/chip Network Interface: (1) 100/1000 BaseT Ethernet LAN Adapter
Memory (MB): 32768 Other Hardware: (1) 10/100/1000 BaseT Ethernet LAN Adapter
L1 Cache: 16KB(I)+16KB(D) # of Systems: 1
L2 Cache: 256KB H/W Available: Jul-2003
Other Cache: 3MB OS Available: Sep-2003
Notes / Tuning Information

Kernel parameter changes:

max_thread_proc = 16384
nkthread = 65535

HP Java(TM) 2 Runtime Environment,
Standard Edition build 1.4.1.05 - Java HotSpot(TM) Server - 64-bit

The JVM was chatr'd to 1GB page size.

Options:
-d64 -Dorg.omg.CORBA.ORBInitialHost=spec11
-Djava.naming.factory.initial="weblogic.jndi.WLInitialContextFactory
-Djava.naming.provider.url=t3://sut:7001 -Xmx1200m -Xms1200m -Xmn300m -XX:+DisableExplicitGC
-XX:+ForceMmapReserved -XX:-NoHandoff -XX:SchedulerPriorityRange=SCHED_RTPRIO
-XX:-UseHighResolutionTimer -Xoptgc

For runtime details, see config/d2 in the FDA

Satellite 2 and 3 Load Drivers (2 systems)
Hardware Vendor: HP OS Vendor: HP
Model Name: HP rx5670 OS Name: HP-UX 11i version 2
Processor: Intel Itanium 2 Filesystem: JFS
MHz: 1000 Disks: 4 x 36GB 10K RPM
# of CPUs: 4 cores, 4 chips, 1 core/chip Network Interface: (1) 100/1000 BaseT Ethernet LAN Adapter
Memory (MB): 32768 Other Hardware: (1) 10/100/1000 BaseT Ethernet LAN Adapter
L1 Cache: 16KB(I)+16KB(D) # of Systems: 2
L2 Cache: 256KB H/W Available: Jul-2002
Other Cache: 3MB OS Available: Sep-2003
Notes / Tuning Information

Kernel parameter changes

max_thread_proc = 16384
nkthread = 65535

HP Java(TM) 2 Runtime Environment,
Standard Edition build 1.4.1.05 - Java HotSpot(TM) Server - 64-bit

The JVM was chatr'd to 1GB page size.

Options:
-d64 -Dorg.omg.CORBA.ORBInitialHost=spec11
-Djava.naming.factory.initial="weblogic.jndi.WLInitialContextFactory
-Djava.naming.provider.url=t3://sut:7001 -Xmx1200m -Xms1200m -Xmn300m -XX:+DisableExplicitGC
-XX:+ForceMmapReserved -XX:-NoHandoff -XX:SchedulerPriorityRange=SCHED_RTPRIO
-XX:-UseHighResolutionTimer -Xoptgc

For runtime details, see config/d3 and config/d4 in the FDA

Benchmark Modifications
Schema Modifications:
  The log sizes were increased
  The M_Workorder table and its index were partitioned to 73 partitions by hash.
  The O_Orders and O_orderline tables were partitioned to 53 partitions by hash.
  The field width of pol_balance was changed from numeric(9,2) to (11,2).
  Manual rollback segments were used in place of auto undo.
  Some TABLESPACE sizes were increased to allow apropriate dataset sizes
  for the injection rate.
  Table parameters initrans, pctfree and pctused were increased to support extra concurrency.
  System managed tablespaces was used with local extent management.
  Dictionary Managed Storage was changed to System Managed Storage for all tables.
  Storage specifications were removed from table definitions since SMS is now being used.
  Two indexes were created in the M_largeorder table:
  CREATE UNIQUE INDEX M_lo_idx ON M_largeorder (lo_id)
  CREATE UNIQUE INDEX M_OL_O_idx ON M_largeorder (lo_o_id, lo_ol_id)
  Oracle Table locks were disabled for the spec tables before the runs, using
  'alter table spec.table disable table lock'
  
  An oc_version column and trigger was added to tables which had an isolation level of
  optimistic concurrency.
  
  The scripts used to create database are enclosed in the FDA.
Load Program Modifications:
  To make the load program work with or without an optimistic concurrency
  column, the database load programs were changed to load specific columns.
  
  The modified source code is included in the FDA.
Reference Bean Modifications:
  No modifications were made to the reference beans

Benchmark Configuration Information
Persistence Mode Used:
  All beans used were CMP
Isolation Requirement Info:
  Bean             SPEC_REQUIREMENT Actual Deployment
  
  CORP:
  RuleEnt          Read_Committed   RC
  DiscountEnt      Read_Committed   RC
  CustomerEnt      Read_Committed   RC
  MFG:
  AssemblyEnt      Read_Committed   OPTCONC
  BomEnt           Read_Committed   Sel-4-Upd
  ComponentEnt     Read_Committed   RC
  PartEnt          Read_Committed   OPTCONC
  WorkOrderEnt     Repeatable_Read  OPTCONC
  LargeOrderEnt    Read_Committed   RC
  InventoryEnt     Repeatable_Read  Sel-4-Upd
  ORDERS:
  OrderLineEnt     Repeatable_Read  Sel-4-Upd
  OrderCustomerEnt Read_Committed   RC
  ItemEnt          Read_Committed   RC
  OrderEnt         Repeatable_Read  Sel-4-Upd
  SUPPLIER:
  SupplierEnt      Read_Committed   OPTCONC
  SupplierCompEnt  Read_Committed   OPTCONC
  SComponentEnt    Repeatable_Read  Sel-4-Upd
  POEnt            Repeatable_Read  OPTCONC
  POLineEnt        Repeatable_Read  OPTCONC
  
  Transaction consistency for those beans specifying field
  groups was proven by manual analysis of the source code.
Durability Requirement Info:
  Three battery backed up disk arrays were used to store this data.
  2 x VA7410 with 15 x 73GB disk drives and
  1 x VA7410 with 15 x 36GB disk drives were used
  RAID1 was used to back all the database data and log files.
  
  Detailed description in the FDA/schema/database-logical_volumes file
Storage Requirement Info:
  A 45-minute run made the database size increase by 88GB.
  By extrapolation, for an 8-hour run, the database size should increase by 942GB.
  The total amount of protected disk storage is 1189GB which meets the
  database growth requirements.
Argument Passing Semantics:
  WebLogic 8.1 uses pass-by-value as required by the
  EJB specifications.

Other Benchmark Information
  This submission used the xerces.jar version 1.4.3 provided within the SPECjAPPServer2002 kit
  
  Round Robin DNS was used to balance workload over multiple WebLogic instances.
  The DNS server was run on one of the application server nodes.

General Notes



For questions about this result, please contact the submitter: HP
For other inquiries, please contact webmaster@spec.org

Benchmark run on Tue Oct 21 12:36:24 PDT 2003 by SPECjAppServer2002 v1.14
Result submitted on Wed Oct 29 03:03:01 EST 2003
Report generated by SPECjAppServer2002 Reporter v1.01

Copyright © 2002 Standard Performance Evaluation Corporation

First published at SPEC.org on 13-Nov-2003